La fiche info-achats se crée via la transaction ME11 et se modifie via la transaction ME12.

La fiche info-achats peut être créée au niveau purchasing organization.
Il existe plusieurs types de fiche info-achats ; les principaux type utilisés sont :
- standard (pour l’achats d’une pièce)
- sous-traitance (pour l’achats d’une pièce fabriquée en sous-traitance)

Dans la vue générale, vous pouvez gérer notamment :
- La référence fournisseur
- L’unité d’achats et sa conversion (il s’agit donc d’une unité d’achats propre au fournisseur)



1/Impact sur lors de la création de la commande
La plupart des champs vous permettront de compléter automatiquement une partie de la commande. Pour les commandes de type ZURG, la fiche info-achat est obligatoire. Le prix est repris de la fiche info-achat ainsi que la référence fournisseur, les tolérances, la clé de confirmation, …
Pour rappel, l’ordre des documents dans la création d’une commande à partir du prioritaire est le suivant :
- Contrat
- Fiche info achats
- Master data fournisseur
- Fiche articles
Donc si une donnée est présente dans un contrat, elle sera prioritaire sur la donnée présente dans la fiche info-achats, la master data fournisseur et dans la fiche article. Et certaines données ne sont pas présentes dans tous les documents ce qui explique notamment qu’une fiche info-achats et crée en parallèle à un contrat.
Remarque : dans la limite de la validité de chaque document.
2/Fiche info-achats pour sous-traitance
La fiche info-achats pour sous-traitance permet d’avoir un prix spécifique (et référence) lors d’une commande de sous-traitance par rapport à une commande standard correspondant à l’achats complet de la pièce.
Pour rappel : dans le cas d’une sous-traitance, le prix de la commande est moindre que dans le cas d’une pièce complet puisque le client « fourni » des composants pour réaliser la pièce finie.
3/Champ délai de livraison et ses impacts
Le champ délai de livraison sera utilisé :
- lors de la création de la commande, le système envoie un message type « warning » si la date de livraison demandé est avant la date calculée par le délai de livraison
- lors du calcul MRP, si sur base du « répertoire source appro » (lorsque le fournisseur est identifié 1, utilisé dans la planification des besoins) , le système pourra modifier la date de lancement sur base du délai de la fiche info-achats
4/Remarques
- N’oubliez pas d’attacher l’offre fournisseur à la fiche info-achats
- La fiche info-achats reste valide même au-delà de la période de validité du prix. Cela implique que le système permet de créer une nouvelle commande mais cela ne peut être fait que sur base d’une validation par l’équipe sourcing (achats) ; idéalement, le prix doit être remis à jour par l’équipe sourcing.
5/Listing et reporting
SAP dans son utilisation standard détient notamment des transactions de reporting assez pertinentes au besoin quotidien des acheteurs
on peut mentionner 5 transactions qui nous permettront de bien visualiser en fonction des informations à afficher,pour pouvoir accéder à ces transaction en suivant la disposition logique de SAP il suffit de suivre les étapes suivantes :
- Sélectionner « Menu SAP » dans la barre des menus =>Menu
- selectionner le répertoire Logistique => Gestion des articles => Achat => Données de base => Fiche infos-Achats
- appuyer sur le répertoire Afficher listes et choisir parmi les transactions existantes :
- ME1L : Par fournisseur
- ME1M : Par articles
- ME1W : Par groupe de marchandises
- ME1A : Infos archivées
- ME1P : Historiques prix commandes
- ME1E : historique prix Offre

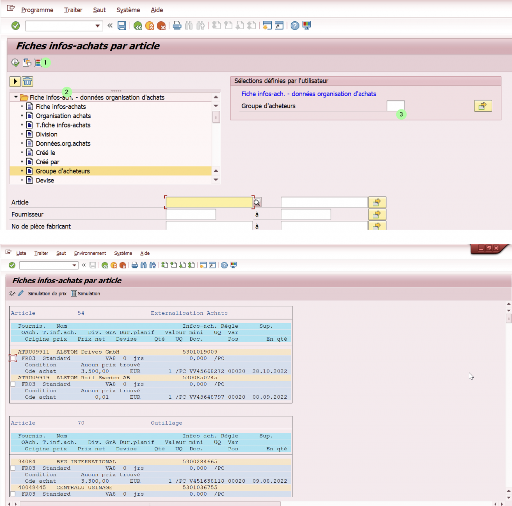
Il est possible dans chaque transaction d’appliquer un ou plusieurs filtres, prenons l’exemple de ME1M (par articles).En y accédant, on se rend compte qu’une liste de champs et de filtres est préalablement visible, cependant, si la situation le demande, il est possible d’en rajouter d’autres champs en procédant comme suit :
- Cliquer sur le bouton « sélections définies par l’utilisateur »
- appuyer sur le répertoire Fiche Infos-Achats – Données organisations d’achat
- Double Cliquer sur « groupe acheteur » => ce champs, désormais, fait parti des critères de filtres
